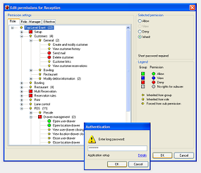
User Rights Manager
This module lets you decide who does what in the system hereby minimizing the risk of employee errors and preventing staff from acting outside their authority. All transactions are logged in the system allowing you to track exactly who has done what - and when.
The hierarchical system lets you configure different users groups with diverse rights for the different areas of your business. You then simply assign each employee to the appropriate group. You can even make individual exceptions to the rule set.
It has never been easier to secure your business and ensure that your employees do exactly what they are expected to, and nothing else.

